Module 6 – DUTO-proces Bewaren

Het DUTO-proces bewaren omvat de activiteiten die nodig zijn om overheidsinformatie te behouden op een dusdanige manier dat er gedurende de gehele levensduur geen onaanvaardbaar informatieverlies optreedt, de authenticiteit wordt gewaarborgd en de leesbaarheid is gegarandeerd.

Procesbeschrijving

Het DUTO-proces bewaren heeft een directe verbinding met alle andere DUTO-processen. Het wordt voorafgegaan door het DUTO-proces registreren of door het DUTO-proces migreren. Deze processen zorgen voor de opname van overheidsinformatie in een informatiesysteem. Voor overheidsinformatie die gewaardeerd is met een eindige bewaartermijn volgt uiteindelijk het DUTO-proces vernietigen.

Met het DUTO-proces ter beschikkingstellen wordt de bewaarde informatie beschikbaar gesteld aan gebruikers (zowel mens als machine). Dat kan voor verschillende doelen zijn en ook in verscheidene vormen. Zo kan informatie in de vorm van Linked Data beschikbaar worden gesteld, als het doel is om informatie uit verschillende collecties aan elkaar te kunnen relateren. En informatie die voor machines leesbaar moet zijn, wordt op een andere manier beschikbaar gesteld dan informatie die voor mensen bedoeld is.

De levensduur van overheidsinformatie is in veel gevallen langer dan die van de applicaties waarin zij is opgeslagen. Dit is bijvoorbeeld het geval wanneer overheidsinformatie is gewaardeerd met een lange bewaartermijn. In dit geval wordt het DUTO-proces migreren één of meerdere keren toegepast voor het exporteren van de informatie naar een applicatie die het bewaren voortzet. Dat kan een opeenvolgende applicatie zijn bij een archiefvormer. Bij blijvend te bewaren informatie kan het ook overbrenging naar het e-depot van een archiefbewaarplaats betekenen. Bij informatieobjecten die lang bewaard moeten worden, is het ook van belang om ze al bij creatie op te slaan in een duurzaam bestandsformaat.

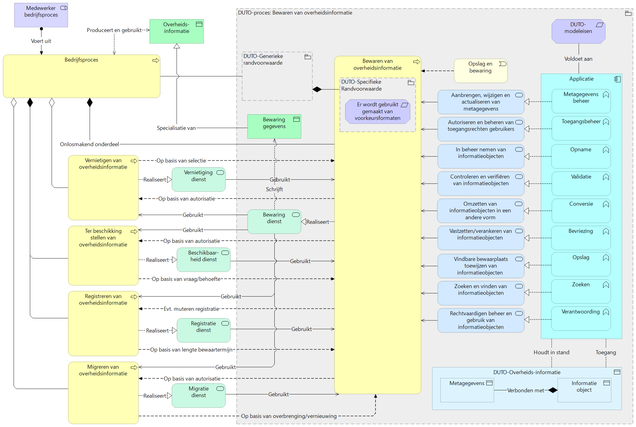
De inrichting van het DUTO-proces bewaren en de samenhang van dit proces met andere DUTO-processen geven we weer in onderstaande plaat.

Deze afbeelding is een visualisatie van de onderlinge relaties tussen de verschillende DUTO-processen en het DUTO-proces bewaren. 

  • De rechterkant van de plaat toont dat één of meer applicaties voldoen aan de DUTO-modeleisen. Deze applicatie(s) hebben toegang tot overheidsinformatie om deze in stand te kunnen houden. Deze informatie bestaat uit informatieobjecten en de daaraan verbonden metagegevens. 
  • Binnen de applicatie zijn functies (metagegevensbeheer, toegangsbeheer, opname, validatie, conversie, bevriezing, opslag, zoeken en verantwoording) ingericht ter ondersteuning van het DUTO-proces bewaren. De invulling van de functies staat in het generieke deel. 
  • Om duurzaam toegankelijk te bewaren voldoet de organisatie aan generieke randvoorwaarden en aan de specifieke randvoorwaarde “er wordt gebruik gemaakt van voorkeursformaten”. 
  • Het DUTO-proces bewaren houdt verband met de DUTO-processen registreren, vernietigen, migreren en ter beschikkingstellen. In module 3 werkt de plaat ‘DUTO-processen in hun onderlinge samenhang’ deze relaties verder uit. 
  • De trigger voor het DUTO-proces bewaren is opslag en bewaring van informatieobjecten.

Voor de architectuurplaten is een legenda gemaakt. De platen zijn ook in .xml-formaat of als .png te downloaden.