DUTO-processenmodel

DUTO-raamwerk

Het DUTO-processenmodel bevat alle processen binnen een bedrijfsproces, die nodig zijn om duurzame toegankelijkheid van overheidsinformatie te realiseren. De DUTO-processen hangen samen met hoofdstuk 9 van NEN-ISO 15489-1.

In dit model worden de volgende DUTO-processen onderscheiden:

IDDUTO-procesDefinitie
P01RegistrerenHet DUTO-proces registreren omvat de activiteiten die nodig zijn voor het vastleggen van overheidsinformatie in een informatiesysteem zodra deze is ontvangen, ontstaan of gewijzigd.
P02VernietigenHet DUTO-proces vernietigen omvat de activiteiten die nodig zijn om overheidsinformatie op een gecontroleerde manier door of in opdracht van de verantwoordelijke overheidsorganisatie te laten vernietigen. Zodat deze informatie niet meer kenbaar, vindbaar of reconstrueerbaar is.
P03BewarenHet DUTO-proces bewaren omvat de activiteiten die nodig zijn om overheidsinformatie te behouden op een dusdanige manier dat er gedurende de gehele levensduur geen onaanvaardbaar informatieverlies optreedt en de DUTO-kenmerken worden gewaarborgd.
P04MigrerenHet DUTO-proces migreren omvat de activiteiten die nodig zijn om overheidsinformatie te verplaatsen naar een andere applicatie, platform of informatiedrager.
P05Ter beschikking stellenHet DUTO-proces ter beschikking stellen omvat de activiteiten die nodig zijn om overheidsinformatie te leveren aan gebruikers ten behoeve van (her)gebruik.

De DUTO-processen staan niet op zichzelf. Ze zijn onderdeel van bestaande bedrijfsprocessen. Informatieobjecten gecreëerd of ontvangen als onderdeel van een primair bedrijfsproces, moeten tijdens dat proces geregistreerd worden. Het proces bewaren is onderdeel van een of meer bestaande informatiebeheerprocessen. Deze beheerprocessen vallen onder de bedrijfsvoering van een overheidsorganisatie. En ter beschikking stellen kan onderdeel zijn van het afhandelen van een Woo-verzoek. De relatie tussen DUTO-processen en het bedrijfsproces wordt weergegeven in de onderstaande plaat "DUTO-processen en het bedrijfsproces". Daarnaast hebben de DUTO-processen onderlinge relaties. Zo moet je eerst registreren wil je kunnen vernietigen of bewaren. Deze relaties worden weergegeven in de onderstaande plaat "DUTO-processen in hun onderlinge samenhang".

Een DUTO-proces kan om verschillende redenen worden ingezet. Het DUTO-proces migreren vindt bijvoorbeeld plaats wanneer een bronapplicatie wordt vervangen en overheidsinformatie wordt overgezet naar het doelsysteem. Maar ook bij overbrengen van overheidsinformatie naar een archiefbewaarplaats.

Alles uitklappen

Deze plaat visualiseert hoe de DUTO-processen het bedrijfsproces ondersteunen. Er wordt overheidsinformatie geregistreerd, in stand gehouden, beschikbaar gesteld, gemigreerd en vernietigd ter ondersteuning van bedrijfsprocessen. Daarbij wordt in alle gevallen geregistreerd, in stand gehouden en beschikbaar gesteld. Vernietigd of gemigreerd enkel wanneer van toepassing. Daarnaast wordt binnen het bedrijfsproces ook overheidsinformatie geproduceerd en gebruikt. Dit vormt de trigger voor de andere DUTO-processen. Het bedrijfsproces bestaat uit ontvangen/bevestigen, verwerken/creëren, (op)leveren en verantwoorden. Om daarmee te komen tot een bedrijfsproduct of -dienst.

Voor de architectuurplaten is een legenda gemaakt. De platen zijn ook in .xml-formaat of als .png te downloaden.

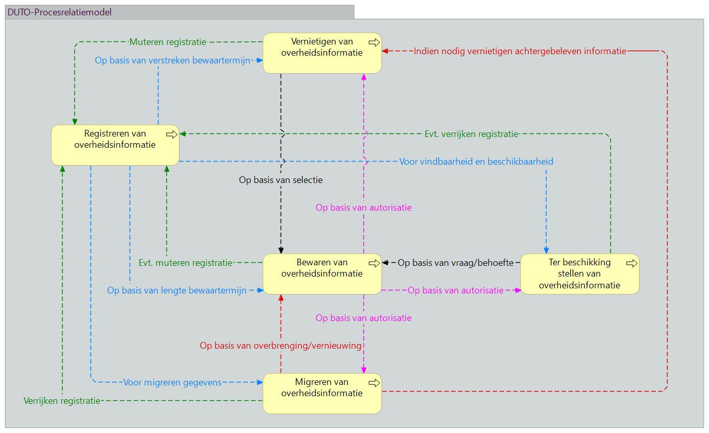
Deze afbeelding toont de onderlinge samenhang tussen de vijf DUTO-processen

  • Het DUTO-proces Registreren kan de aanleiding vormen voor de andere vier processen. Deze relaties zijn met blauwe pijlen aangegeven.
  • Op hun beurt kunnen de andere DUTO-processen ook weer de aanleiding voor een verdere registratie vormen. Deze relaties zijn met groene pijlen aangegeven. Het gaat hier om het verrijken of muteren van een bestaande registratie.
  • Het DUTO-proces Migreren staat dus in verhouding met het DUTO-proces Registreren. Daarnaast kan het een aanleiding vormen voor Vernietigen (indien nodig het vernietigen van achtergebleven informatie) of Bewaren (op basis van overbrenging/vernieuwing). Deze relaties zijn met rode pijlen aangegeven.
  • Ook het DUTO-proces Bewaren kan (naast de genoemde relatie met Registreren) aanleiding vormen voor Vernietigen, Ter beschikkingstellen, en Migreren. Steeds op basis van autorisatie.  Deze relaties zijn met paarse pijlen aangegeven. 
  • Het DUTO-proces Bewaren kan (naast de genoemde relaties met Registreren en Migreren) ook door vernietigen (op basis van selectie) en ter beschikkingstellen (op basis van vraag/behoefte) getriggerd worden. Deze relaties zijn met zwarte pijlen aangegeven.

Voor de architectuurplaten is een legenda gemaakt. De platen zijn ook downloadbaar in .xml-formaat of als .png.